
HDMI2.1ビデオ入力に対応し4K/144FPS VRR/HDRのパススルーが可能なPCIE拡張カード型ビデオキャプチャ「AVerMedia Live Gamer 4K 2.1(型番:GC575)」をレビューします。
製品公式ページ:https://www.avermedia.co.jp/product-detail/GC575
Amazon.co.jp で詳細情報を見る
<TSUKUMO><
PCショップアーク><
PC4U>
<パソコン工房><ソフマップ><ジョーシン>
AVerMedia Live Gamer 4K 2.1 レビュー目次
1.AVerMedia Live Gamer 4K 2.1の概要
2.AVerMedia Live Gamer 4K 2.1の外観・付属品
3.AVerMedia Gaming Utilityについて
4.AVerMedia Live Gamer 4K 2.1の検証機材
5.AVerMedia Live Gamer 4K 2.1の補足情報
・AVerMedia Live Gamer 4K 2.1のドライバ
・AVerMedia Live Gamer 4K 2.1のFWアップデート
・AVerMedia Live Gamer 4K 2.1の接続帯域について
6.PS5の4K/120FPS VRR/HDRのゲーム映像を録画してみる
・HDR映像ソースの取り扱いについて
7.AVerMedia Live Gamer 4K 2.1のレビューまとめ
【機材協力:AVerMedia】
AVerMedia Live Gamer 4K 2.1の概要
「AVerMedia Live Gamer 4K 2.1」はPCIE拡張ボード型ビデオキャプチャです。PCIE3.0x2接続に対応し、ボード側PCIE端子はx4サイズとなっています。
「AVerMedia Live Gamer 4K 2.1」は、USB接続型ビデオキャプチャ Live Gamer Ultra 2.1(GC553G2)にUSB-PCIE変換ASMedia ASM2142を組み合わせたような製品です。
ビデオキャプチャ自体はUSB規格”USB Video Class”に対応していて、ASMedia ASM2142もWindows10/11の汎用ドライバで動くので、別途キャプチャソフトは必要ですが、Windows10/11 PCであればドライバ不要なプラグアンドプレイで使用できます。
「AVerMedia Live Gamer 4K 2.1」で録画可能な解像度とフレームレートは、4K(3840×2160)解像度で最大60FPSに対応しています。WQHD解像度(2560×1440)なら最大120FPS、フルHD(1920×1080)解像度なら最大240FPSでハイフレームレートの録画にも対応しています。
HDR映像ソースにも対応し、オンボード機能によるSDR映像へのトーンマップだけでなく、OBSもサポートするP010カラーフォーマットによるHDR映像としての録画も可能です。HDR映像として録画する場合、4K/30FPSやWQHD/60FPSが最大の録画解像度&フレームレートになります。
「AVerMedia Live Gamer 4K 2.1」にはHDMIパススルー端子(HDMI2.1)が実装されており、4K解像度/144FPS VRR/HDRの映像(音声信号も含む)をモニタへ直接にパススルー表示しながら録画が可能です。
またWQHDやフルHDであれば最大360FPSの高フレームレート映像もパススルー表示を行いながら60FPS動画として録画が可能です。
「AVerMedia Live Gamer 4K 2.1」はパススルー映像が可変リフレッシュレート同期VRRに対応するところも大きな特徴です。
垂直同期が標準なCSゲーム機ならスタッターを抑え、垂直同期を無効に設定したPCゲームならテアリングを解消した画面でプレイしながら、録画・配信を行うことができます。
「AVerMedia Live Gamer 4K 2.1」はハードウェアエンコーダを搭載していないので、録画にはCPUもしくはGPUのパワーが必要になります。
4K/60FPSなど高解像度/高フレームレートのビデオキャプチャを行う場合はGeForce RTX 4060やRadeon RX 7600など相応に高性能なGPUが必要になります。
AVerMedia Live Gamer 4K 2.1の外観・付属品
早速、「AVerMedia Live Gamer 4K 2.1」を開封していきます。

紙製パッケージ内にはスペーサーで保護された状態で「AVerMedia Live Gamer 4K 2.1」のビデオキャプチャ本体が収められています。2段になっていて下には各種付属品があります。
「AVerMedia Live Gamer 4K 2.1」にはビデオキャプチャの本体以外に、パススルー表示用のHDMIケーブルとクイックマニュアルが付属します。
HDMIビデオ入力は4K120FPSの映像伝送が可能なHDMI2.1に対応していますが、付属ケーブルはHDMI協会がHDMI2.1互換を証明するUltra High Speed HDMIケーブル認証を取得していました。
HDMI2.1ケーブルを個別に購入するのであれば「エレコム ウルトラハイスピードHDMIケーブル スリム ECDH-HD21ESシリーズ」がおすすめです。
標準で付属するケーブルよりもケーブル径が細くて取り回しが良いので管理人も個人的に使用しています。同製品は4.5mm径のスリムケーブルながら、HDMI2.1の正常動作を証明するUltra High Speed HDMIケーブル認証を取得しており、安心して使用できます。
その他にもケーブル径5.0mm以下でスリムな48Gbps対応HDMI2.1ケーブルについてまとめた記事も公開しているので、こちらも参考にしてみてください。
長さ5m以上でも安定した動作が期待できる光ファイバー式HDMI2.1ケーブルでイチオシは、「Cable Matters Active 8K HDMI Fiber Optic Cable」です。
「Cable Matters Active 8K HDMI Fiber Optic Cable」は、HDMI協会の公式認証であるUltra High Speed HDMI認証を取得、さらにXbox Series X/S互換製品認証も取得しており、ケーブル性能の保証としては隙の無いカンペキな製品です。
5mが7000円、10mが10000円で光ファイバー式HDMIケーブルとしては標準的なお値段で、 信頼性の高さも考慮したらかなりリーズナブルだと思います。
当サイトでもGeForce RTX 30搭載PC、PlayStation 5、Xbox Series X/Sで正常動作を確認しています。
「AVerMedia Live Gamer 4K 2.1」のビデオキャプチャボード本体をチェックしていきます。

「AVerMedia Live Gamer 4K 2.1」は長さ150mm程度、1スロット占有のPCIE拡張ボードです。PCIE端子の物理的なサイズはx4サイズで、電気的な接続帯域・レーンはPCIE3.0x4となっています。


ガンメタルカラーの金属製バックプレートも搭載しているので、基板を破損する心配もなく、PCに装着した時の見た目もスマートです。
「AVerMedia Live Gamer 4K 2.1」の金属製カバーを外してみたところ、実装されたメインチップには放熱ヒートシンクが装着されているものの、単純なアルミニウム板です。前モデルに当たるLive Gamer 4K(GC573)にはフィン構造のアルミニウムヒートシンクが装着されていたので意外でした。

前モデルに当たるLive Gamer 4K(GC573)と比較すると高さは小さくなっていますが、横幅は10mm程度長くなっています。
「AVerMedia Live Gamer 4K 2.1」は基板や外装カバーの高さ自体はロープロファイルに収まるサイズですが、ロープロファイル用PCIEブラケットが付属していないのでロープロファイルには非対応です。ニーズもなくはないのでロープロファイル用ブラケットも用意して欲しかったところ。
「AVerMedia Live Gamer 4K 2.1」は基板上に15球のARGB LEDイルミネーションを搭載しており、ビデオキャプチャの動作状態を示すステータスインジケーターとしても機能します。
外装カバー正面右上のアルミパネル外周や、側面のAVerMediaロゴの部分が半透明ディフューザーになっていて、七色に光ります。


LEDイルミネーションの発光カラーや発光パターンは公式ページで配布されている専用ツール AVerMedia Gaming Utilityから変更できます。
MSI Mystic Light SyncやASRock Polychrome Syncのサードパーティ製ソフトウェアによる制御にも対応しています

LEDイルミネーションは消灯させることも可能です。AVerMedia Gaming Utilityで適用したライティング設定は「AVerMedia Live Gamer 4K 2.1」の本体に保存されるので、一度ソフトウェアから消灯すれば、再起動などを挟んでも消灯させたままで運用できます。
「AVerMedia Live Gamer 4K 2.1」のI/Oポートを確認すると、ビデオ入力のHDMI2.1端子と、パススルーでモニタ・TVに接続するビデオ出力用のHDMI2.1端子の2つが実装されています。ブラケットにはIN/OUTが黒背景の白太字で表記されているので一目でどちらがどちらか判別できます。
パススルーについてはHDCP(ver2.3、ver1.4)に対応しており、プレビューや録画は行えませんが、著作権保護されたコンテンツでもパススルー経由でモニタへ表示が可能です。
AVerMedia Gaming Utilityについて
「AVerMedia Live Gamer 4K 2.1」の各種動作設定が可能な専用ツールとしてAVerMedia Gaming Utilityが配布されています。
トップページにはまず現在のビデオ入力情報が表示され、下にスクロールしていくとHDCP関連の設定があります。
RGBコントロールのタブは上で紹介した通り、「AVerMedia Live Gamer 4K 2.1」に実装されているLEDイルミネーションのライティング制御関連です。
設定タブにはソフトウェアやビデオキャプチャFWのアップデート等のその他の設定項目がまとめられています。
故障排除 – HDMI互換性の設定ボタンを選択すると、HDMIバージョンや特殊解像度登録の設定画面が表示されます。
今のところ追加できる特殊解像度の3440×1440(100FPS)のウルトラワイド解像度だけです。HDMI2.1ならUWQHDの144Hzもいけるはずなので、32:9のデュアルタイプとか、特殊解像度についてはもっと増やして欲しいところ。
AVerMedia Live Gamer 4K 2.1の検証機材
「AVerMedia Live Gamer 4K 2.1」について実機検証に移る前に、検証機材について簡単に紹介しておきます。
検証を行うベンチ機のシステム構成は次のようになっています。
| テストベンチ機の構成 | ||
| CPU | Intel Core i9 14900K (レビュー) |
AMD Ryzen 9 7950X (レビュー) |
| M/B | ASUS ROG MAXIMUS Z790 HERO (レビュー) |
ASUS ROG CROSSHAIR X670E HERO (レビュー) |
| メインメモリ | G.Skill Trident Z5 Neo F5-6000J3038F16GX2-TZ5N (レビュー) DDR5 16GB*2=32GB 6000MHz, CL30-38-38-96 |
|
| グラフィックボード | PNY GeForce RTX 4090 24GB XLR8 Gaming VERTO EPIC-X RGB OC 3FAN (レビュー) |
|
| システム ストレージ |
Samsung SSD 990 PRO 1TB (レビュー) | |
| OS | Windows 11 Home 64bit | |
| 電源ユニット | Corsair HX1500i 2022 (レビュー) | |
| PCケース/ ベンチ板 |
STREACOM BC1 (レビュー) | |
ビデオキャプチャの検証機材には、AV1ハードウェアエンコードにも対応する最新のウルトラハイエンドGPUを搭載したグラフィックボード「PNY GeForce RTX 4090 24GB XLR8 Gaming VERTO EPIC-X RGB OC 3FAN」を使用しています。
PNYGeForce RTX 4090 24GBXLR8は、ベイパーチャンバー構造のベースコアや、厚みのあるファンブレードをバリヤーリングで結合した重厚な冷却ファンを採用する4スロット占有大型GPUクーラーにより、各社AIBモデルの中でもトップクラスの静音性を実現しています。
国内正規品なら代理店を介してPNY公式のグローバル保証と同じ3年間の長期保証が受けられるところも魅力です。
・「PNY GeForce RTX 4090 24GB XLR8」をレビュー
HDMI2.1に対応したビデオキャプチャの検証なので、ディスプレイにはHDMI2.1ビデオ入力搭載で4K/144Hzに対応する28インチIPS液晶ゲーミングモニタ「ASUS TUF Gaming VG28UQL1A」を使用しています。
ASUS製モニタはOSDメニューの完成度も高く、MBRとVRR同期を併用可能なELMBSyncや各種ゲーミング補助機能など付加価値的機能も豊富です。ASUS TUF GamingVG28UQL1Aも類に漏れず良い製品で、価格も税込み9万円程度と同等スペックでは安価なので、迷ったらとりあえずこれを選べばOKだと思います。
・「ASUS TUF Gaming VG28UQL1A」をレビュー
ベンチ機のシステムストレージには「Samsung SSD 990 PRO 1TB」を使用しています。
Samsung SSD 990 PROは、PCIE4.0対応SSDで最速クラスの性能を発揮し、なおかつ電力効率は前モデル980 PRO比で最大50%も向上しており、7GB/s超の高速アクセスでも低発熱なところも魅力な高性能SSDです。 これからPCIE4.0対応プラットフォームの自作PCを組むなら、システム/データ用ストレージとして非常にオススメな製品です。
・「Samsung SSD 990 PRO 1TB」をレビュー。性能も電力効率もトップクラス!
AVerMedia Live Gamer 4K 2.1の補足情報
「AVerMedia Live Gamer 4K 2.1」のドライバ、FWアップデート、USB接続といった補足情報について最初に説明しておきます。
AVerMedia Live Gamer 4K 2.1のドライバ
「AVerMedia Live Gamer 4K 2.1」はUSB規格”USB Video Class”に対応しているので、別途キャプチャソフトは必要ですが、Windows10/11 PCであればドライバ不要なプラグアンドプレイで使用できます。
”PCIE拡張カード型なのにUVC対応?”と疑問に思うかもしれませんが、Windows 10/11にプリインストールされている汎用ドライバで動作するUSB-PCIE変換チップASMedia ASM2142をオンボード搭載しており、それを中継してUVC対応ビデオキャプチャが動作しています。
PCIEスロットに設置するだけで、プレイ動画の録画・配信用ソフトウェアとしては定番のOBS Studioは問題なく動作しました。
Live Gamer Ultra 2.1の発売当時は純正ソフトウェアのRECentral 4に非対応でしたが、「AVerMedia Live Gamer 4K 2.1」の発売時点、RECentral 4のバージョン 4.7.77.1以降ではLG 4K 2.1もLG Ultra 2.1も対応しています。

AVerMedia Live Gamer 4K 2.1のFWアップデート
今回管理人が入手した「AVerMedia Live Gamer 4K 2.1」(国内レビュアー向けサンプル)は、アウトボックス時点でのファームウェアバージョンが”1.0.4.5”でした。
公式サポートページでは10月19日付けで最新バージョンの”1.0.5.2”が配信されています。
「AVerMedia Live Gamer 4K 2.1」のファームウェアは公式ページで配布されているFWアップデートツールを使用するか、AVerMedia Gaming Utilityからアップデートが可能です。
FWアップデートツールを使用する場合は、下のようにWindows上でポチポチとクリックするだけで簡単にアップデートできます。


AVerMedia Live Gamer 4K 2.1の接続帯域について
「AVerMedia Live Gamer 4K 2.1」はPCIE拡張カード型のビデオキャプチャですが、専用ドライバを必要とした前モデル Live Gamer 4K(GC573)とは異なり、UVCに対応したビデオキャプチャをUSB-PCIE変換チップ ASMedia ASM2142で接続するような内部設計になっています。
「AVerMedia Live Gamer 4K 2.1」はLive Gamer 4K(GC573)の後継・アップグレードというよりも、”Live Gamer Ultra 2.1 PCIE Edition”的な製品です。
「AVerMedia Live Gamer 4K 2.1」のPCIE端子の物理的なサイズはx4サイズですが、上述の通りUSB-PCIE変換チップ ASMedia ASM2142で中継する設計なので、マザーボード側の内部帯域についてはPCIE3.0x4は必須ではなく、PCIE3.0x2帯域でも正常に動作します。(x2レーンのコンフィグレーションを採用するマザーボードは滅多にありませんが)
「AVerMedia Live Gamer 4K 2.1」(正確にはUSB-PCIE変換チップのASM2142)のPCIE接続帯域については、AVerMedia Gaming Utility(設定タブ- デバイス情報)、HWiNFOというサードパーティ製ソフトウェアで確認が可能です。


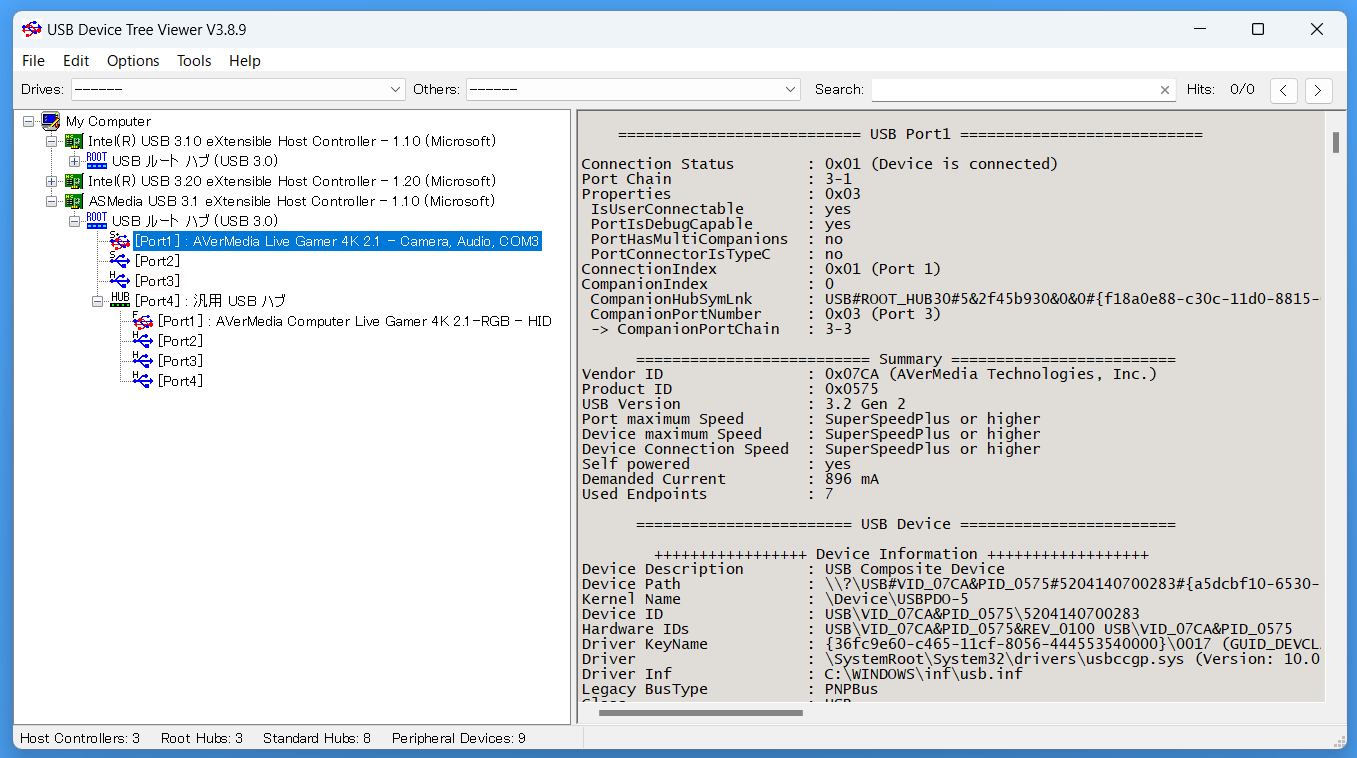
またWindows上からはUSB Device Tree Viewerというフリーソフトを使用すると、「AVerMedia Live Gamer 4K 2.1」のビデオキャプチャ機能本体がどのように接続されている確認できます。
「AVerMedia Live Gamer 4K 2.1」は先行して発売されたUSB接続型のLive Gamer Ultra 2.1(GC553G2)同様に、PCIE拡張ボード内部ではビデオキャプチャ機能とUSBコントローラーがUSB3.2 Gen2(10Gbps)で接続されています。
「AVerMedia Live Gamer 4K 2.1」のPCIE端子はx4サイズですが、右端に切り込みがあるタイプのx1サイズPCIEスロットであれば物理的には設置が可能です。
USB-PCIE変換チップ ASMedia ASM2142がPCIE3.0x1(8Gbps)でPCとリンクしても、ビデオキャプチャ機能本体とのUSB接続はUSB3.2 Gen2(10Gbps)のままです。
Live Gamer Ultra 2.1(GC553G2)をUSB3.0までしか対応していないUSBポートに接続した場合と異なり、「AVerMedia Live Gamer 4K 2.1」をPCIE3.0x1でリンクさせてもビデオキャプチャ機能側からはUSB3.2 Gen2ネイティブとして認識されるので、映像出力設定として4K/60FPS/SDR(NV12)や4K/30FPS/HDR(P010)の設定が表示されます。
PCIE3.0x1接続で4K/60FPS/SDR(NV12)や4K/30FPS/HDR(P010)の映像出力設定を選んでもデバイス自体の認識不可やクラッシュのような致命的なエラーは発生しないので一見正常動作しているように思えますが、映像データに対して伝送帯域が不足する場合、一部フレームがスキップされる(前フレームが複製される)可能性があるので注意してください。
逆に言うと、フルHD/60FPS/SDR(NV12)などビデオキャプチャから出力する映像データが小さければPCIE3.0x1帯域で接続しても問題なく動作します。
分かり易い例を挙げると、AVerMedia Live Gamer Ultra(GC553)などUSB3.0(5Gbps)接続のビデオキャプチャが対応する映像出力設定であれば、PCIE3.0x1の帯域で十分に対応可能です。
というか実のところPCIE3.0x1帯域でも8Gbpsあるので、USB3.2 Gen2の10Gbpsには届かないものの、4K/60FPS/SDR(NV12)や4K/30FPS/HDR(P010)はだいたいフレームスキップも発生せず録画できたりします。もちろんメーカーも動作保証はできない使い方ですが。
注:ここで言う映像データとは、PS5などゲーム機から出力してビデオキャプチャのHDMI INポートに入力される映像ではなく、OBSのデバイス出力設定で指定する解像度・フレームレート・フォーマットのことです。
4K/144FPSVRR/HDRのパススルー性能に影響がないのであれば、録画性能はPCIE3.0x1帯域で使用できる範囲で十分、というユーザーもいると思うので、AVerMedia Gaming Utilityで互換性機能としてPCIE3.0x1やUSB3.1 Gen1にリンク帯域を固定(上限を設定)する機能も追加して欲しいところ。
余談ですが、PCIE2.0(1レーンあたり5Gbps)のx4レーンでネイティブ接続となるAVerMedia Live Gamer 4K(GC553)やElgato 4K60 Pro MK.2の2機種もついでに動作をチェックしてみました。
x1レーンやx2レーンでもビデオキャプチャの認識自体には問題は発生せず、映像出力設定に対して帯域が不足する時に録画映像にフレームスキップ(前フレームが複製される)が生じるだけでした。
PS5の4K/120FPS VRR/HDRのゲーム映像を録画してみる
「AVerMedia Live Gamer 4K 2.1」を使用して4K/HDRの録画を試してみます。
「AVerMedia Live Gamer 4K 2.1」はHDMI2.1のパススルー出力を搭載しており、4K/120Hz VRR/HDRの映像ソースをパススルー表示しながら録画できるところが魅力なので、PlayStation 5で4K/120Hz VRR/HDRのゲームを表示して、最大解像度となる4K/HDR/30FPSで録画してみました。
「AVerMedia Live Gamer 4K 2.1」は4K解像度において30FPS、WQHD解像度において60FPSがHDR映像として録画できる最大設定値です。
HDR映像を正しく録画するにはビデオキャプチャ機器自体の映像フォーマットをP010にする必要がありますが、各解像度において上記FPS以上のフレームレート(自動設定を含む)が設定されていると、映像フォーマットの設定としてP010が表示されません。
P010以外の映像フォーマットを指定している場合、オンボード機能によってSDRにトーンマップし直されたSDR映像データしかビデオキャプチャからは出力されないので注意してください。
HDR映像をHDR動画として正しく録画する方法については説明が長くなるのでこちらの記事を参照してください。
「AVerMedia Live Gamer 4K 2.1」はちゃんと4K/120Hz VRR/HDRの映像ソースをパススルーしてディスプレイに表示しながらOBS等のキャプチャソフトで映像を取得できました。



今回はOBS ver30.0.2とAVerMedia Live Gamer 4K 2.1の組み合わせでHDR動画を録画しましたが、そのままYouTubeに投げてもHDR動画として認識されました。(YouTubeの仕様上、HDR再生に対応した環境でないとHDRの画質設定は表示されません)
間口の広いPlayStation 5でやはり顕著ですが使う側にも誤解があったり、HDRやVRRには色々と注意事項もあるので、これらの記事も参照してみてください。
HDR映像ソースの取り扱いについて
ElgatoのFAQページで解説されていますが、HDR映像ソースに対応したビデオキャプチャ機器には、HDR映像ソースの入力があった時に『1.HDR映像としてそのまま出力する』ものと、『2.HDR出力を指定された時以外はオンボード機能によってSDRトーンマップして出力する』ものの2種類が存在します。
一例としてElgato 4K60 S+はHDR映像ソースに対してビデオキャプチャのオンボード機能によるSDRトーンマップに対応していないので、ソフトウェア側でもSDRトーンマップに非対応な場合、SDRとして取り込まれたHDR映像ソースは灰色がかり、彩度の大きく潰れた映像として録画されてしまいます。
OBSの最新バージョンにはHDR映像ソースが入力されるとソフトウェア側でSDR映像へトーンマップする機能があるのであまり関係ありませんが、SDRトーンマップに対応していないソフトウェアとの互換性を確認する意味で、古いバージョンのOBS(ver 25.0.8)を使用して、「AVerMedia Live Gamer 4K 2.1」のHDR映像ソースの取り扱いを確認してみました。
「AVerMedia Live Gamer 4K 2.1」にHDR映像ソースを入力すると、パススルー端子からは当然そのままの映像が出力されますが、プレビュー表示・録画への出力についてはソフトウェアからHDR出力の指定がない場合、自動的にSDR映像へトーンマップし直されました。
若干暗い感じですが、ビデオキャプチャデバイスの色調整機能やOBSの色補正フィルタ等を使用すれば十分に見られる映像になるレベルです。

SDRトーンマップの影響で『黒潰れ・白飛びが多少発生する』、『グラデーションに縞模様ができる』といった現象はあるものの(HDRをSDRに落とし込むので仕方ない)、HDR映像ソースをSDR環境で表示した時によくあるグレーがかり、彩度が大きく潰れた画面表示になることはありません。
HDR映像ソースのSDRトーンマップに非対応なソフトウェアと組み合わせても、多少の違和感は覚えてもちゃんと見られる映像になります。
VRR映像ソースをハイフレームレートで録画する時の注意
たぶんドマイナーなOBSの音声遅延バグですが下記のような現象を確認しています。
VRR対応ビデオキャプチャが少ない上にハイフレームレートで録画(ビデオキャプチャから出力)しないと発生しないので、見落とされたままのバグのようです。
AVerMedia Live Gamer 4K 2.1のレビューまとめ
最後に「AVerMedia Live Gamer 4K 2.1」を検証してみた結果のまとめを行います。簡単に箇条書きで以下、管理人のレビュー後の所感となります。
良いところ
- HDMI2.1対応のビデオ入力とパススルー出力を搭載
- PS5やXbox SXの4K/120FPS VRR/HDRゲーム映像を録画可能
- ゲーミングPC接続時は4K/144FPS VRR/HDRのパススルー表示が可能
- ゲーミングPCのフルHD/360FPSやWQHD/240FPSのハイフレームレートにも対応
- HDR映像ソースをHDR動画として録画できる(P010は4K/30FPSまで)
- オンボード機能でHDR映像ソースをSDRトーンマップ可能
- OBS StudioやXSplitのサードパーティ製ソフトウェアに対応
- ARGB LEDを搭載。消灯も含めて専用ツールから制御可能
- 高性能ながらファンレス冷却構造
悪いところor注意点
- x4サイズのPCIE拡張スロットが必要(帯域自体はPCIE3.0x2)
- PCIE3.0x1(内部USB3.2 Gen1 5Gbps)に接続を制限する互換性機能を希望
- 製品本体価格3.9万円と高価
「AVerMedia Live Gamer 4K 2.1」は、HDMI2.1ビデオ入出力を搭載し、4K/144FPS/HDRやフルHD/360FPSの高解像度やハイフレームレートに加えて、VRRこと可変リフレッシュレート同期の映像もパススルー表示しながら録画が可能な世界初のUSB接続外付け型ビデオキャプチャです。
国内では2月16日発売予定、税込み39,800円となっており(北米299ドルなので円安を考えると破格)、決して安価なビデオキャプチャではありませんが、4K/144Hz VRR/HDRやWQHD/240Hzのようなハイエンドなゲーミングモニタと対応するゲーム機・PCを揃えている人にとっては必要経費と割り切れる価格だと思います。
AVerMedia Live Gamer 4K 2.1はUSB Video Class(UVC)対応なので、Windows 11環境ならドライバなしで簡単に使用でき、OBS StudioやXSplit Broadcasterといったメジャーなサードパーティ製ビデオキャプチャソフトにももちろん対応しています。
HDR映像ソースについては対応ソフトウェアからP010映像フォーマットを指定することでHDR映像そのものとして取り出すことも可能ですが、そうでなければビデオキャプチャ側のオンボード機能でSDRトーンマップもしてくれるのでマイナーなソフトウェアを使用しているユーザーにも安心です。
ちなみに「AVerMedia Live Gamer 4K 2.1」はPCIE3.0x2がネイティブ帯域ですがx1でリンクしてもパススルー性能はそのままで、映像データの大きいフォーマットも選択できるものの、帯域が不足するとフレームスキップが発生する可能性があるだけです。
もちろんメーカーが動作保証できる使い方ではありませんが、右端に切り込みのあるx1サイズスロット(PCIE3.0x1帯域)に設置して使用できなくもありません。
欲を言えば互換性向上の機能として、リンク帯域をビデオキャプチャ側でPCIE3.0x1(内部リンクはUSB3.2 Gen1)に制限できる機能があると応用範囲が広がって、より使い易くなると思うので、AVerMedia Gaming Utilityで追加機能として実装してもらいたいところ。
1つ注意点があるとすれば、「AVerMedia Live Gamer 4K 2.1」はLive Gamer 4K(GC573)の上位互換な後継モデルというより、先行して発売されたLive Gamer Ultra 2.1のPCIEエディション的な製品です。
Live Gamer 4K(GC573)と比較して4K/60FPS/HDR(P010)の録画に非対応など、録画スペックは下がっており、上位互換な後継モデルを想起させる”Live Gamer 4K 2.1”というネーミングには正直なところ、違和感を覚えました。
4K/120FPSの録画対応など録画性能も向上した”真のLive Gamer 4K 2.1”がAVerMediaから登場することに期待したいです。
以上、「AVerMedia Live Gamer 4K 2.1」のレビューでした。
記事が参考になったと思ったら、ツイートの共有(リツイートやいいね)をお願いします。
HDMI2.1に対応し4K/144FPS VRR/HDRのパススルーが可能なPCIE拡張カード型ビデオキャプチャ「AVerMedia Live Gamer 4K 2.1(GC575)」をレビュー。
PS5の4K/120FPS VRR/HDRゲーム映像を4K/HDR動画に録画できるか試してみた。https://t.co/P8GWDMUaqN— 自作とゲームと趣味の日々 (@jisakuhibi) February 10, 2024
Amazon.co.jp で詳細情報を見る
<TSUKUMO><
PCショップアーク><
PC4U>
<パソコン工房><ソフマップ><ジョーシン>
関連記事
・「AVerMedia Live Gamer ULTRA 2.1」をレビュー
・「NEXiCONN AI Pixel-Plus CaptureX NV501」をレビュー
・「AVerMedia Live Streamer Ultra HD」をレビュー
・「NEXiCONN AI Pixel-Plus CaptureX NV601」をレビュー
・PS5増設にオススメなM.2 SSDを解説。ヒートシンク搭載モデルも!
・PS5にオススメなゲーミングモニタを解説。HDMI2.1搭載や120FPS対応も!
・「AVerMedia Live Gamer 4K 2.1」をレビュー










コメント